LOGO OA教程 ERP教程 模切知识交流 PMS教程 CRM教程 开发文档 其他文档  
 
网站管理员

DBSyncer(简称dbs)一款开源、免费、功能强大的数据同步工具,支持多种数据源!

admin
2025年7月1日 9:39 本文热度 2393

项目介绍

DBSyncer(简称dbs)是一款开源的数据同步中间件,旨在提供高效、灵活的数据同步解决方案。它支持多种数据源和目标源,包括MySQL、Oracle、SQL Server、PostgreSQL、Elasticsearch(ES)、Kafka、File以及SQL等,满足了不同场景下的数据同步需求。通过DBSyncer,用户可以轻松实现数据在关系型数据库与非关系型数据库之间的同步,以及自定义同步转换业务,大大提升了数据处理的灵活性和效率。

应用场景

DBSyncer广泛应用于以下场景:

  • 数据库迁移:将数据从一种数据库迁移到另一种数据库,如从MySQL迁移到Oracle。
  • 数据备份:定期将数据同步到备份数据库,确保数据的安全性。
  • 数据集成:将多个数据源的数据集成到一个统一的数据平台,便于数据分析和处理。
  • 实时数据同步:支持全量和增量数据的实时同步,确保数据的一致性和时效性。

功能模块

  • 数据源管理:支持多种数据源的配置和管理,方便用户根据需求选择数据源。
  • 同步任务管理:提供同步任务的创建、配置、启动、停止和监控等功能,确保同步任务的顺利进行。
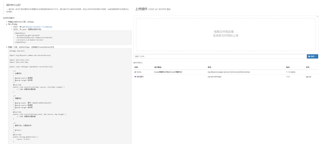
  • 插件管理:支持上传插件自定义同步转换业务,满足用户特定的同步需求。
  • 监控与预警:提供全量和增量数据统计图、应用性能预警等功能,帮助用户实时监控同步任务的运行状态和性能。

功能特点

  • 组合驱动:支持自定义库同步到库组合,关系型数据库与非关系型数据库之间组合,任意搭配表同步映射关系。
  • 实时监控:能够驱动全量或增量实时同步运行状态、结果、同步日志和系统日志,确保用户能够及时了解同步任务的进展和状况。
  • 开发插件:提供插件开发接口,用户可以根据自身需求自定义转化同步逻辑,实现更加灵活的数据同步。
  • 高效稳定:采用优化的同步算法和高效的数据处理能力,确保数据同步的高效性和稳定性。

功能演示

开源地址

https://gitee.com/ghi/dbsyncer


该文章在 2025/7/1 9:40:04 编辑过
关键字查询
相关文章
正在查询...
点晴ERP是一款针对中小制造业的专业生产管理软件系统,系统成熟度和易用性得到了国内大量中小企业的青睐。
点晴PMS码头管理系统主要针对港口码头集装箱与散货日常运作、调度、堆场、车队、财务费用、相关报表等业务管理,结合码头的业务特点,围绕调度、堆场作业而开发的。集技术的先进性、管理的有效性于一体,是物流码头及其他港口类企业的高效ERP管理信息系统。
点晴WMS仓储管理系统提供了货物产品管理,销售管理,采购管理,仓储管理,仓库管理,保质期管理,货位管理,库位管理,生产管理,WMS管理系统,标签打印,条形码,二维码管理,批号管理软件。
点晴免费OA是一款软件和通用服务都免费,不限功能、不限时间、不限用户的免费OA协同办公管理系统。
Copyright 2010-2025 ClickSun All Rights Reserved