一款企业级的开源报表系统,集自定义excel报表设计,自定义word模板设计和在线excel于一体的web系统
|
admin
2024年9月3日 7:57
本文热度 2875
|
一、项目简介
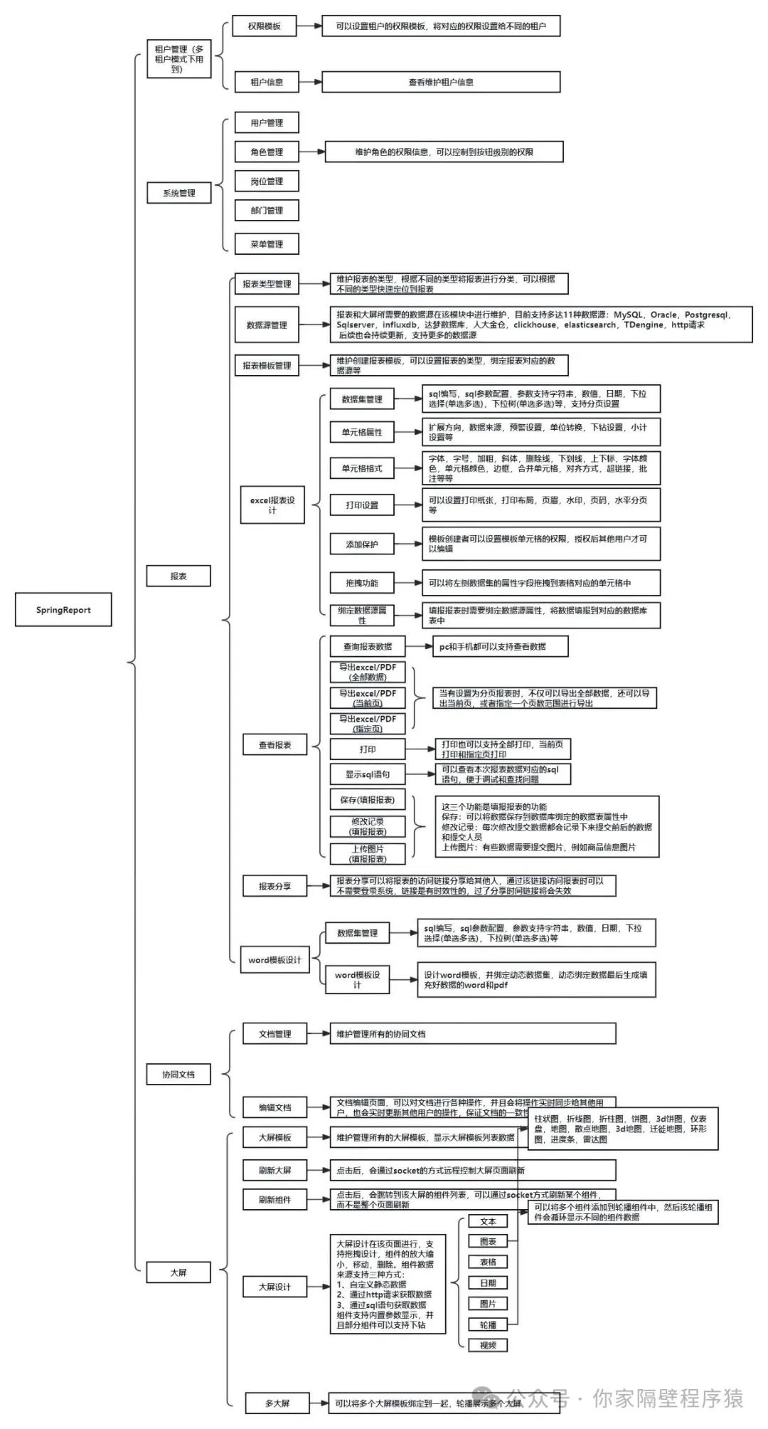
SpringReport是一款企业级的报表系统,支持在线设计报表,并绑定动态数据源,无需写代码即可快速生成想要的报表,可以支持excel报表和word报表两种格式,同时还可以支持excel多人协同编辑,后续考虑实现大屏设计器功能,通过简单的设计器可以生成炫酷的大屏效果。SpringReport项目是从2021年正式开始开发,从2020年就有第一个版本,叫CY-Report,后来发现有luckysheet这个组件,开始正式使用luckysheet进行开发,并将项目命名为SpringReport并重新进行开发,经过这几年的不断完善,项目功能也越来越完善,也趋于稳定,并且在这几年对报表系统的研究过程中,发现开源的报表系统确实是太少了,就算开源也基本不维护了,遂决定将SpringReport开源,提供一套好用的,有技术支持的,有维护更新的报表系统。
二、开源协议

- vue2+ElementUi;vue3+ElementPlus
- 支持mysql,postgresql,达梦,Oracle,
四、功能特点
开源项目,遵循apache2.0开源协议,对商用友好,拿来即用,也便于进行二次开发拖拽式报表设计器,无需写代码,快到几分钟即可做出自己想要的中国式报表支持word模板设计,word模板动态绑定数据进行填充兼容支持的数据库有MySQL/Oracle/Postgresql/SqlServer/达梦数据库/人大金仓,不管是否有信创要求都可以支持Springboot+vue前后端分离技术架构,vue2和vue3都可支持报表数据源目前支持多达11种:MySQL,Oracle,Postgresql,Sqlserver,influxdb,达梦数据库,人大金仓,clickhouse,elasticsearch,TDengine,http请求 后续也会持续更新,支持更多的数据源

该文章在 2024/9/4 17:21:51 编辑过