LOGO OA教程 ERP教程 模切知识交流 PMS教程 CRM教程 开发文档 其他文档  
 
网站管理员

drawDB:一款免费、简单、直观的开源数据库设计工具和 SQL 生成器

admin
2024年6月19日 15:34 本文热度 7885

前言

在软件开发过程中,数据库设计是一个关键步骤,它直接影响到应用的性能和可维护性。然而,传统的数据库设计工具往往存在一些痛点,比如cao作复杂、study曲线陡峭、缺乏直观的图形界面等。这些问题不仅拖慢了开发速度,也增加了设计的难度。

为了解-决这些问题,一款简单、直观且功能强大的数据库设计工具显得尤为重要。

介绍

drawDB正是在这样的背景下应运而生的。它是一款免费、简单、直观的数据库设计工具和SQL生成器,能够在浏览器中直接使用,极大地简化了数据库设计的过程。

特点

为什么选择drawDB?

  • 完全免费:drawDB是一个开源项目,用户可以无成-本地使用所有功能。
  • 无需注册:直接开始设计,无需注册或登录,保护用户隐私。
  • 直观易用:拖放式cao作,图形化界面,让设计变得简单直观。

介绍软件的详细特点

drawDB提供了以下功能:

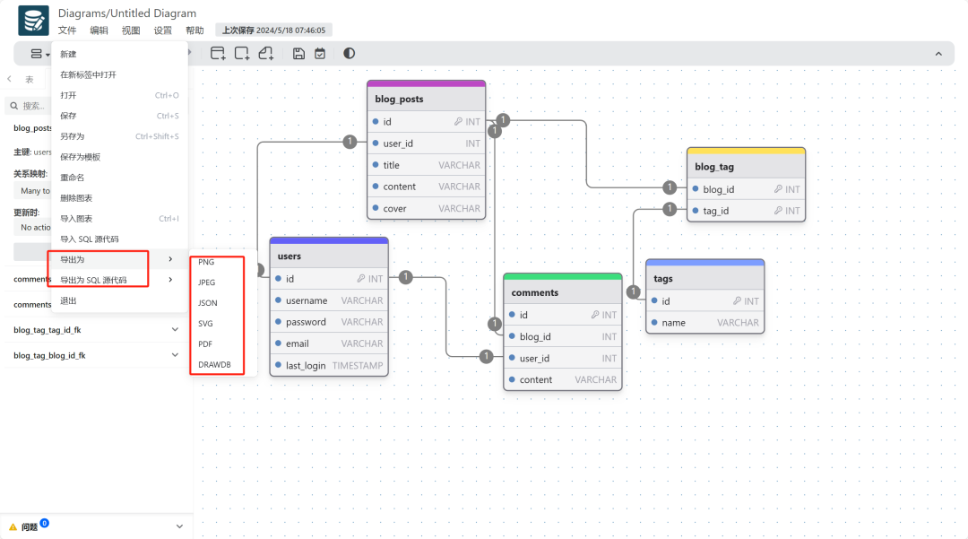
  • 导出功能:支持将设计导出为DDL脚本或将图表导出为JSON和图像。
  • 导入功能:允许用户导入现有的DDL脚本或JSON文件,快速开始工作。
  • 自定义UI:用户可以根据个人喜好自定义界面组件。
  • 键盘快捷键:提供多种快捷键,提高设计效率。
  • 模板支持:提供预构建模板,也可以保存自定义模板,快速启动新项目。
  • 强大的编辑器:支持撤销、重做、复制、粘贴等cao作,方便编辑和管理。
  • 问题检测:自动检测关系图中的错误,确保生成的脚本无误。
  • 支持多种数据库:支持MySQL、PostgreSQL、SQLite、MariaDB、SQL Server等多种关系数据库。
  • 对象关系数据库支持:允许用户为对象关系数据库添加自定义类型。
  • 演示模式:方便在团队会议中展示设计。
  • 跟踪待办事项:帮助用户跟踪和管理设计任务。

技术架构

drawDB作为一个现代的Web应用,其技术架构包括前端的用户界面和后端的服务。前端使用现代Web技术栈,如React或Vue.js,后端可能使用Node.js等JavaScript运行时环境。

部署方式

drawDB支持多种部署方式,包括:

  • 本地开发:通过Git克隆仓库,使用npm安装依赖并启动开发服务器。
  • 构建部署:构建生产就绪的应用,并通过npm运行。
  • Docker部署:使用Docker构建镜像并运行,简化部署流程。

开源协议

drawDB遵循MIT许可证,这是一个非常宽松的开源许可证,允许用户自由地使用,适用于商业用途。

即刻体验一波

探索drawDB的卓越功能,让我们通过图文结合的方式,深入了解这款工具的实用性和便捷性。

界面概览

drawDB的界面设计简洁而直观,用户可以轻松地开始他们的数据库设计工作。主页提供了一个清晰的画布,用于拖放和连接数据库实体。

实体操作

使用drawDB,创建新的表或编辑现有表变得非常简单。只需选择界面左侧的“+”号,即可添加新表。表的属性,如列名、数据类型等,都可以通过表单直接编辑。

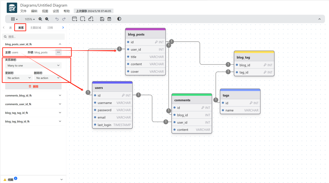
关系图构建

drawDB允许用户通过拖动来创建表之间的关系。无论是一对一、一对多还是多对多关系,都可以通过直观的图形界面轻松设置。

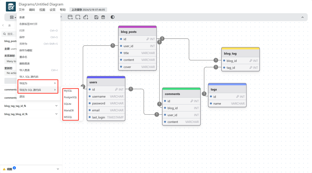
SQL脚本导出

完成数据库设计后,用户可以一键导出SQL脚本。drawDB会根据设计自动生成适用于多种数据库的SQL语句,方便用户在数据库中执行。

导入现有图表

如果用户已经有现成的数据库设计,drawDB支持从DDL脚本或JSON文件导入现有图表,节省重复工作的时间和精力。

自定义UI和模板

用户可以根据自己的喜好自定义UI组件,选择显示或隐藏某些元素。此外,drawDB还支持自定义模板,方便用户快速开始新的设计或重用现有设计。

键盘快捷键

为了提高设计效率,drawDB提供了丰富的键盘快捷键,让用户可以快速执行常用cao作,如添加表、删除关系等。

问题检测

drawDB内置的问题检测功能可以帮助用户发现并解-决设计中的错误,确保生成的SQL脚本准确无误。

演示模式

在团队会议或演示中,drawDB的演示模式可以帮助用户更清晰地展示他们的数据库设计。

跟踪待办事项

drawDB还提供了一个待办事项跟踪功能,帮助用户管理设计任务,确保所有事项都得到妥善处理。

通过这些直观的截图和描述,我们可以看到drawDB是一款功能丰富、cao作简便的数据库设计工具。它不仅能够提高数据库设计的效率,还能帮助用户避免设计中的错误,是数据库设计工作的强大助手。

结语

drawDB 作为一个免费、简单且直观的数据库设计工具,为开发者提供了一个强大的数据库设计解-决方案。它不仅简化了数据库设计过程,还提高了设计的准确性和效率。


该文章在 2024/6/19 16:27:07 编辑过
关键字查询
相关文章
正在查询...
点晴ERP是一款针对中小制造业的专业生产管理软件系统,系统成熟度和易用性得到了国内大量中小企业的青睐。
点晴PMS码头管理系统主要针对港口码头集装箱与散货日常运作、调度、堆场、车队、财务费用、相关报表等业务管理,结合码头的业务特点,围绕调度、堆场作业而开发的。集技术的先进性、管理的有效性于一体,是物流码头及其他港口类企业的高效ERP管理信息系统。
点晴WMS仓储管理系统提供了货物产品管理,销售管理,采购管理,仓储管理,仓库管理,保质期管理,货位管理,库位管理,生产管理,WMS管理系统,标签打印,条形码,二维码管理,批号管理软件。
点晴免费OA是一款软件和通用服务都免费,不限功能、不限时间、不限用户的免费OA协同办公管理系统。
Copyright 2010-2025 ClickSun All Rights Reserved