LOGO OA教程 ERP教程 模切知识交流 PMS教程 CRM教程 开发文档 其他文档  
 
网站管理员

[点晴模切ERP]定期盘点 vs. 循环盘点,两种模式有什么区别?主要在于这五个方面

admin
2023年5月31日 9:29 本文热度 3539

库存的准确性对于公司业务发展是至关重要的。盘点可以提高库存的准确性,从而增加生产效率,降低运营成本,并最终提升客户满意度。盘点的方式主要有二种,第一种是定期盘点(Periodic counting),另一种是循环盘点(Cycle Counting)。让我们先来看看这二种盘点的定义。


定期盘点,也叫年度盘点。顾名思义,是每隔一定的时间,对工厂所有的库存物料进行盘点的活动。每次的间隔可以是一个季度、半年或者是一年。通过定期盘点,我们可以计算出库存总金额。


循环盘点是根据ABC分析法把库存品分类,根据价值的高低来制定盘点计划。在一整个年度中,所有的库存品都会被盘点至少一次,价值越高被盘点的次数也越多。


这二种盘点方式究竟有什么不同?让我们从以下五个方面来进行深入了解。



人员安排


定期盘点需要大量的人员参与,团队的主要构成人员是盘点的员工。如果盘点数据是手工输入的,那么还需要一组数据输入人员。


定期盘点是针对所有的库存品进行的大盘点,包括了原材料、MRO、在制品、委外加工物料、客户退货、报废品、成品和客户端VMI成品等等。用一句话来形容,就是“一个都不能少”,凡是在ERP系统里有账的,都要盘点。


需要动员多少人来盘点?这要根据SKU数量的多少来决定,SKU越多,需要的盘点人员也越多。



循环盘点需要的人力资源较少,在工厂里只需要任命一个全职做循环盘点的负责人,再加上几名工人就可以组成一个盘点小组。


盘点小组可以根据人力资源的情况,灵活地制定盘点计划。循环盘点是以ABC库存分类法为原则,对三种物料采用不同的盘点频率,比如A类物料每隔15天,B类物料每隔45天,C类物料每隔90天盘点一次。



盘点准确性


在定期盘点活动中,供应链部门责无旁贷,一般都是全员参与,而且经常是主导整个盘点活动,是绝对的主力。


供应链部门毕竟人数少,大盘点必须要得到工厂一线工人的鼎力支持。工人很熟悉各类产品,每天都在接触原料、在制品和成品,能够辨别出一些长得很相似的物料。


由于定期盘点一年只做一、二次,对于大多数人来说,盘点都是很少会使用到的技能,时间久了,难免会忘记如何使用盘点工具,特别是秤。


新员工没有经历过工厂盘点,缺乏相关经验,是非常容易犯错的。一个低级的错误就可能导致盘点结果谬之千里。为了避免潜在的风险,每次在进行定期盘点前,我们都必须组织所有盘点人员参加培训,考试合格者才可以参与盘点活动。

盘点培训内容——如何使用秤,去皮是关键!


循环盘点就不存在这种问题,盘点小组每天的工作就是在点数、统计、上传系统和对比差异,对于盘点这项工作是熟门熟路。



专业的盘点人员在每天的工作过程中不仅可以找到库存数量上的差异,还能够发现工厂运行中的问题。


盘点中有一个很有用的考核指标,那就是盘点Kosu。Kosu这个词的意思是指实际完成每个产品所用的时间。Kosu的计算公式是用总工作时间除以这段时间内完成的好件的数量。Kosu需要设定一个标准,如果实际Kosu高于标准,这里就有可以改善的空间。


盘点Kosu就是用实际盘点的时间来除以盘点的SKU的数量,比如标准是每分钟可以盘点1个SKU。盘点Kosu如果高于标准,比如2分钟盘点1个SKU,意味着盘点花费了更多时间,实际效率比标准效率要低,这说明存在异常现象,导致了效率的损失。


为了纠正影响效率的问题,盘点小组就会去寻找根本原因,这可能是原料放在了错误的库位上、供应商来料混装、或者是工厂5S没有做好等等。一旦在循环盘点中发现了这些问题,工厂内部就可以展开针对性地整改。


对于生产的影响

定期盘点对于工厂来说是一件大事,工厂要关门停产,不收货,也不发货,什么事都不做,处于一个完全静止的状态。由于停产,工厂会损失产量和销售额。

根据盘点的复杂程度,决定了全厂停产的天数,盘点熟练的仅需要一天,而生疏的则需要数日,对于工厂的全年销售任务影响颇大,所以一定要速战速决。

工厂需要提前和客户与供应商沟通盘点的安排。如果还有客户订单没有完成,工厂必须加班加点完成订单后,才可以安排盘点。工厂盘点的当日,ERP系统也要关闭,直到盘点全部结束以后才能重新打开。

循环盘点就灵活许多了,盘点过程中只需要把相关物料的移动或者生产活动暂定即可,盘点结束后立即可以恢复,极大地减少了对生产的影响。


流程安排

每年仅有一、二次的定期盘点应该怎么操作?定期盘点需要制定非常缜密的流程,前期准备需要相当长的时间。
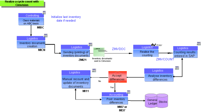
循环盘点的流程就比较简单。以下图为例,根据ABC分类法,在SAP系统中创建盘点文件,在盘点结束以后把统计结果输入系统。接下来就是分析差异,制定改善行动计划,最后调整系统数据。循环盘点小组根据实际的工作量和人力资源情况,可以灵活地安排盘点计划,每天对库存进行盘点。



盘点差异调整

循环盘点可以及时地发现实物与系统库存之间的差异,然后立即展开调查活动,找到造成数量差异的根本原因,制定改善行动计划,最终从根源上消灭问题,保证同样的错误今后不会再次发生。

从以上五点来看,循环盘点比定期盘点有着明显的优势,更少的人力成本、基本不影响工厂生产、盘点效率更高,而且能够及时发现问题。那么为什么还需要做定期盘点呢?

首先,定期盘点可以提供给企业管理者一份完整的库存情况报告,并将盘点结果与系统库存进行核对,对盘盈或者盘亏进行账目调整。

其次,根据财务制度规定,一般企业每年年终应该实施全面的盘点,部分上市公司在年中还要盘点一次。

最后,还有一些缺乏库存管理经验的工厂,没有专业人员可以做循环盘点,那么定期盘点就是他们唯一的选择了。




点晴模切ERP更多信息:http://moqie.clicksun.cn,联系电话:4001861886

该文章在 2023/5/31 9:29:59 编辑过
关键字查询
相关文章
正在查询...
点晴ERP是一款针对中小制造业的专业生产管理软件系统,系统成熟度和易用性得到了国内大量中小企业的青睐。
点晴PMS码头管理系统主要针对港口码头集装箱与散货日常运作、调度、堆场、车队、财务费用、相关报表等业务管理,结合码头的业务特点,围绕调度、堆场作业而开发的。集技术的先进性、管理的有效性于一体,是物流码头及其他港口类企业的高效ERP管理信息系统。
点晴WMS仓储管理系统提供了货物产品管理,销售管理,采购管理,仓储管理,仓库管理,保质期管理,货位管理,库位管理,生产管理,WMS管理系统,标签打印,条形码,二维码管理,批号管理软件。
点晴免费OA是一款软件和通用服务都免费,不限功能、不限时间、不限用户的免费OA协同办公管理系统。
Copyright 2010-2025 ClickSun All Rights Reserved