LOGO OA教程 ERP教程 模切知识交流 PMS教程 CRM教程 开发文档 其他文档  
 
点晴ERP是一款针对中小制造业的专业生产管理软件系统,系统成熟度和易用性得到了国内大量中小企业的青睐。
点晴PMS码头管理系统主要针对港口码头集装箱与散货日常运作、调度、堆场、车队、财务费用、相关报表等业务管理,结合码头的业务特点,围绕调度、堆场作业而开发的。集技术的先进性、管理的有效性于一体,是物流码头及其他港口类企业的高效ERP管理信息系统。
点晴WMS仓储管理系统提供了货物产品管理,销售管理,采购管理,仓储管理,仓库管理,保质期管理,货位管理,库位管理,生产管理,WMS管理系统,标签打印,条形码,二维码管理,批号管理软件。
点晴免费OA是一款软件和通用服务都免费,不限功能、不限时间、不限用户的免费OA协同办公管理系统。

点晴OA 最新文章

在日常开发和运维中,我们经常会遇到需要将内网服务暴露到公网的场景,比如远程访问家中的NAS、调试内网的开发服务等。而传统的内网穿透工具要么性能不足,要么配置复杂,难以满足高要求场景。今天就为大家推荐一款用Rust编写的高性能内网穿透工具——rathole,它安全、稳定且资源消耗极低,或许能成为你的得力助手。一、介绍ra...
admin20072025/8/11 10:16:19
大家在使用电脑过程中,有没有遇到这样的情况:在安装某些软件的时候,弹出一个提示框“您没有足够的权限安装此软件”。又或者想要修改一些系统的关键设置,比如修改系统配置、调整系统服务,却发现服务被限制,无法启用。这些问题的原因就是我们当前使用的普通账户权限不足。Windows通过用户账户控制(UAC)机制,将日常操作与系统级...
admin10702025/8/11 9:39:56
点晴集装箱货柜拍照上传微信小程序,专为集装箱装柜图片管理拍照而提供的行业解决方案,详情参见:http://www.hgtp.cn。​​货柜到了拍车牌并核对;拍柜号、拍封条、拍空柜照片;进柜内部检查是否有漏光、破损,并拍照;装好货物后拍照;上封条后拍照。以上全部需留底,直至集装箱到目的地后交回码头。如果采用点晴集装箱装柜...
admin21892025/8/9 18:43:49
点晴集装箱货柜拍照上传微信小程序,专为集装箱装柜图片管理拍照而提供的行业解决方案,详情参见:http://www.hgtp.cn。先了解集装箱装运流程,首先确定装货时间,装柜地点,再根据船期订舱,当拿到SO(ShippingOrder)后根据装柜日期,地点安排拖车去SO上指定的地点提柜,然后送到装柜地点进行装柜。这里着...
admin21932025/8/9 18:39:00
简介:Notepad++是一个轻量级、多语言支持的代码编辑器,特别受到编程和文本处理从业者的喜爱。其突出特点包括多种编程语言的语法高亮、内置宏功能、多文档界面、查找和替换、插件支持和编码转换等,这些都极大地提高了程序员的工作效率。此外,它的绿色软件属性允许用户无需安装即可使用,便于在不同电脑间携带使用。Notepad+...
admin19302025/8/9 18:02:03
在信息爆炸的时代,客户的主动搜索行为,比你想象得更重要。搜索引擎,几乎是用户了解一个品牌或产品的起点。要在搜索中脱颖而出,SEO(搜索引擎优化)就是一项不可忽视的基本功。本文系统梳理了SEO的概念、基本术语、实操策略与SEO和广告的区别,适合外贸企业、营销负责人、技术人员一起参考。 一、什么是SEO?SEO,全称...
zhenglin11802025/8/9 17:44:34
Notepad++顾名思义就是windows内置Notepad的增强版,它采用C++编写,性能优秀,不仅小巧(绿色版仅2.7MB,下载附件:Notepad++V7.7.1.rar),功能众多,插件丰富,而且最关键的是“完全免费”!这一点比起Editplus、UltraEdit、SublimeText等其它文本处理软件来...
admin12202025/8/9 17:42:35
随着供应链管理复杂度提升、库存成本居高不下,越来越多中小企业、电商商家、批发零售团队都开始关注一款好用的进销存管理系统,来解决“进货难理、出货难追、库存难查”的老问题。但市面上的软件选择太多,到底哪一款进销存系统适合你?一、点晴进销存系统 点晴进销存系统(http://jxc.clicksun.cn)是一款专业的进销...
fangfang16942025/8/9 17:16:47
1.等于和不等于操作符SQLServerPostgreSQL说明==等于(相同)!=或<><>或!=不等于(PostgreSQL两者都支持,但推荐使用<>)2.NULL值比较SQLServerPostgreSQL说明ISNULLISNULL相同ISNOTNULLISNOTNULL相同=NULL无效SQLServer中=...
maoxiaoming11572025/8/12 14:55:05
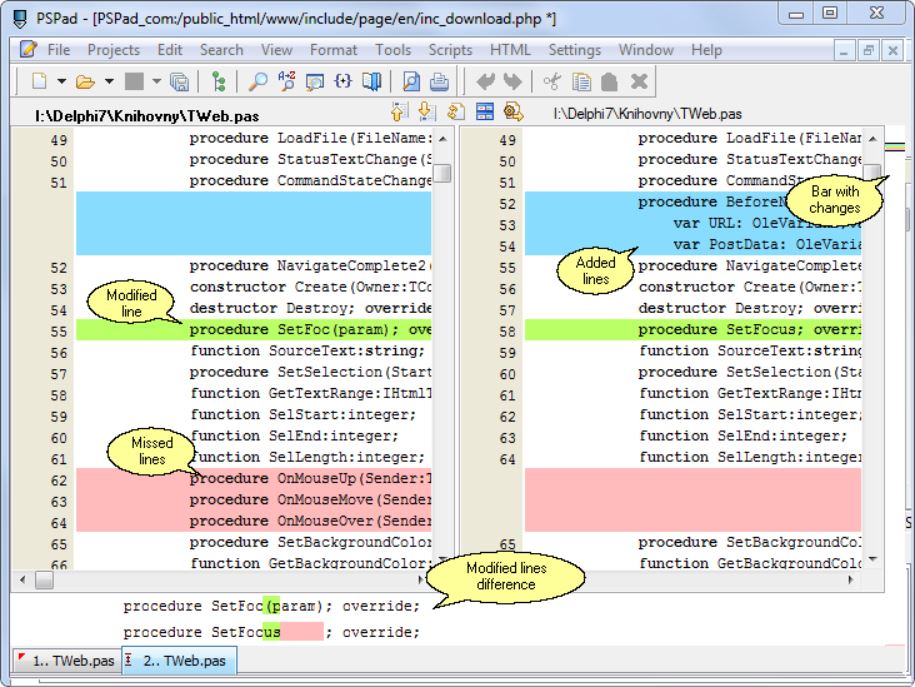
PSPad是一款功能丰富的免费文本编辑器,主要面向开发者和经常处理文本的用户,于2001年首次发布,适用于Windows平台。主要功能特点包括:语言支持:支持超过50种编程语言的语法高亮显示,包括HTML、CSS、JavaScript、PHP、Python等,方便开发者高效编写和编辑代码。界面定制:用户可根据个人偏好定...
admin12312025/8/11 10:40:07
我看到不少知友在问如何看懂集装箱船舶的贝位。找到一个比较简洁的文章分享给大家。为准确地表示每一集装箱在船上的装箱位置,以便于计算机管理和有关人员正确辨认,集装箱船上每一装箱位置应按国际统一的代码编号方法表示。目前,集装箱船箱位代码编号是采用ISO/TC104委员会规定的方法。它是以集装箱在船上呈纵向布置为前提,每一箱位...
admin23032025/8/9 15:46:47
在物流运输中,必不可少的是使用集装箱。与传统运输不同,集装箱运输是一种新型的物流运输方式,也是作为物流中常用的一种物流运输方式。一、高效率1、简化包装并节省大量包装成本。为了防止货物在运输过程中损坏,必须提供坚固的包装。该容器具有坚固和密封的特性,并且本身就是一种出色的包装。容器的使用可以简化包装,有些甚至不需要包装,...
admin21372025/8/9 15:44:19
照片名称:20GP(GeneralPurposeContaine)备注:正常装货28CBM照片名称:40GP(GeneralPurposeContaine)备注:正常装货56CBM照片名称:40HQ(HighCubeContainer高柜) 备注:正常装货68CBM照片名称:45HQ(HighCubeContaine...
admin21122025/8/9 15:42:40
上期我们共同回顾了部门集装箱主要标识,今天我们聊一聊提箱、装箱的一些注意事项。一、选择与检查1、集装箱的选择1.1、集装箱合格标准在集装箱货物运输中,首先应选用合格标准的集装箱,这样才能保证货运质量。合格集装箱应符合以下基本条件:①符合ISO标准;②四柱、六面、八角完好无损;③箱子各焊接部位牢固;④箱子内部清洁、干燥、...
admin21382025/8/9 15:41:55
什么是集装箱?40尺高柜又是什么集装箱呢?今天我们就来看看集装箱都有哪些。 集装箱一般尺寸:长20尺、40尺、45尺;高8尺6、9尺6;宽8尺 通俗叫法:长20尺俗称小柜;高8尺6寸俗称平柜;高9尺6寸俗称高柜 首先!我们先膜拜一下集装箱之父——马尔科姆·麦克莱恩(MalcomMcLean)。1970年国际标准化...
admin22142025/8/9 15:38:23
集装箱在进出口货物运输中应用广泛,下面是一些有关集装箱货运方面常识:一.集装箱(container)所谓集装箱,是指具有一定强度、刚度和规格专供周转使用的大型装货容器。使用集装箱转运货物,可直接在发货人的仓库装货,运到收货人的仓库卸货,中途更换车、船时,无须将货物从箱内取出换装。按所装货物种类分,有杂货集装箱、散货集装...
admin20662025/8/9 15:32:10
集装箱运输的不断发展,为适应装载不同种类货物的需要,因而出现了不同种类的集装箱。今天和大家一起来总结一下。按使用材料分类根据箱子主体部件(侧壁、端壁、箱顶等)采用什么材料,就叫做什么材料制造的集装箱,按使用材料分类,集装箱可分成三种:(1)铝合金集装箱,优点是重量轻,外表美观,防腐蚀,弹性好,加工方便以及加工费、修理费...
admin21802025/8/9 15:05:19
集装箱运输体系中,除了集装箱和集装箱船舶,集装箱码头也起了很重要的作用,同时码头也需要很多机械设备来配合作业。 01.码头布局集装箱码头最基础的两个功能就是将出口重箱输送出去,将进口空箱运进来。以下是简化版的装船路线和卸船路线。基本布局如下,不同数字代表不同的功能区:1.码头前沿:设有岸边集装箱起重机及其运行轨道。2...
admin20892025/8/9 14:59:25
随着集装箱运输的不断发展,为适应装载不同种类货物的需要,因而出现了不同种类的集装箱。我们平日里常用的基本就是普柜、冻柜、开顶柜、挂式箱、框架箱和罐式箱这几大类。其余的如牲畜集装箱、散装粉状货集装箱、通风集装箱等特殊类这里暂且不表。常用的柜型尺寸汇总如下图:1.普通集装箱普通集装箱,又称干货集装箱(drycontaine...
admin22522025/8/9 14:52:46
20GP、40GP和40HQ是三种最常用的集装箱1)20GP的尺寸为:长20英尺X宽8英尺X高8.5英尺,简称20尺普柜(下图)2)40GP的尺寸为:长40英尺X宽8英尺X高8.5英尺,简称40尺普柜(下图)3)40HQ的尺寸为:长40英尺X宽8英尺X高9.5英尺,简称40尺高柜(下图)长度单位换算方法:1英寸=2.5...
admin35842025/8/9 14:45:19
按照国际贸易货物的分类,一般分为散杂货和适箱货物。目前国际航运主干线上的适箱货物贸易基本上都已经采用集装箱运输。集装箱的规格尺寸:集装箱内部的最大长、宽、高尺寸。高度为箱底板面至箱顶板最下面的距离,宽度为两内侧衬板之间的距离,长度为箱门内侧板量至端壁内衬板之间的距离。它决定集装箱内容积和箱内货物的最大尺寸。 照片名称...
admin23152025/8/9 14:38:20
01、集装箱的类型包括哪些?02、大柜、小柜、双背是指什么?03、拼箱和整箱是指什么?04、集装箱有哪些常见规格?40尺高柜(40HC)40尺普柜(40GP)40英尺长,8英尺6英寸高;约合12.192米长,2.6米高,2.35米宽,一般装货58CBM左右。20尺普柜(20GP)20英尺长,8英尺6英寸高;约合6....
admin22622025/8/9 14:32:38
干货箱(drycontainer简写DC)​干货箱内部这是最常见的集装箱,通常用来装运日用百货、医药、纺织品、工艺品、化工制品、五金交电、电子机械、仪器及机器零件等常见货品。干货箱占集装箱总数的70~80%。 开顶集装箱(opentopcontainer简写OT)开顶箱内部这种集装箱的箱顶是防水布,装卸的货物时候,拿...
admin21492025/8/9 14:29:26
20尺标准集装箱尺寸与规格20尺标准集装箱6米集装箱标准集装箱一般都是通用的,其结构特点常为封闭式。所谓的密封集装箱,也就是说该集装箱的四周和顶部都是密封的。从下面的标准集装箱的箱门描述中,我们可以看出不同集装箱之间的差异:标准集装箱单侧箱门和标准集装两侧箱箱门;标准集装箱单侧箱门和标准集装箱两侧箱门又分为单块箱门和两...
admin21552025/8/9 14:21:22
集装箱货运术语:集装箱,集装箱租赁,集装箱装卸区,集装箱前方堆场,集装箱后方堆场,空箱堆场,中转站或内路站,集装箱货运站,网状责任制,航运公会集装箱规则。集装箱(container)按所装货物种类分,有杂货集装箱、散货集装箱、液体货集装箱、冷藏箱集装箱等;按制造材料分,有木集装箱、钢集装箱、铝合金集装箱、玻璃钢集装箱、...
admin21252025/8/9 14:20:02
本版面共有 1018 页, 25441 篇文章 >> 1 ... 43 44 45 46 47 48 49 50 51 52 53 ... 1018
页码:

Copyright 2010-2025 ClickSun All Rights Reserved