LOGO OA教程 ERP教程 模切知识交流 PMS教程 CRM教程 开发文档 其他文档  
 
点晴ERP是一款针对中小制造业的专业生产管理软件系统,系统成熟度和易用性得到了国内大量中小企业的青睐。
点晴PMS码头管理系统主要针对港口码头集装箱与散货日常运作、调度、堆场、车队、财务费用、相关报表等业务管理,结合码头的业务特点,围绕调度、堆场作业而开发的。集技术的先进性、管理的有效性于一体,是物流码头及其他港口类企业的高效ERP管理信息系统。
点晴WMS仓储管理系统提供了货物产品管理,销售管理,采购管理,仓储管理,仓库管理,保质期管理,货位管理,库位管理,生产管理,WMS管理系统,标签打印,条形码,二维码管理,批号管理软件。
点晴免费OA是一款软件和通用服务都免费,不限功能、不限时间、不限用户的免费OA协同办公管理系统。

点晴OA 最新文章

在计算机网络和软件开发领域,localhost和127.0.0.1是两个经常遇到的概念,它们虽然经常互换使用,但实际上在技术和功能上存在着一些关键的区别。本文旨在深入探讨这两个概念的本质及其在实际应用中的差异。localhost的定义与特点localhost,也被称为local,是一个域名,用于指代“本地主机”或“这台...
admin17202025/6/14 16:08:47
今天咱们来聊聊一个很有意思的话题——如何让电脑既好看又好用!很多朋友的电脑明明配置不错,用起来却卡卡的,很可能是因为系统里那些华而不实的视觉效果在偷偷吃掉你的性能。一、你的电脑为什么越用越慢?这些美丽陷阱要当心!先问大家一个问题:你觉得下面哪台电脑更快?A:桌面有动态壁纸、窗口有动画效果、菜单有半透明B:桌面纯色背景、...
admin18132025/6/14 16:53:42
在实时Web的世界里,WebSocket长期以来一直被视为“黄金标准”。每当我们需要构建聊天应用、在线游戏或协同编辑工具时,它强大的全双工通信能力都使其成为不二之选。然而,在许多场景下,我们真的需要如此“重型”的武器吗?想象一下这些常见的需求:一个实时更新的数据大屏,展示最新的业务指标。一个新闻网站,向用户推送突发新闻...
admin18822025/6/14 16:54:08
一、行转列表结构如下脚本如下CREATETABLE`t_student`(`Id`intNOTNULLAUTO_INCREMENT,`Name`varchar(50)CHARACTERSETutf8mb4COLLATEutf8mb4_0900_ai_ciNOTNULL,`Course`varchar(255)CHARA...
admin17622025/6/14 16:49:10
TOB销售制胜秘诀:建立深度信任关系,做客户最可靠的业务伙伴在竞争激烈的TOB市场中,销售的核心早已超越单纯的产品交易,建立深度信任关系成为赢得客户、稳固合作的关键。只有成为客户最可靠的业务伙伴,才能在复杂的企业决策链条中脱颖而出。一、专业能力是信任的基石TOB客户更关注解决方案的专业性与可靠性。销售需对行业趋势、产品...
fangfang21612025/6/14 12:01:04
1一段主任:接收订单、产前准备目标:接到生产部下达的订单,做好车间的产前准备,确保生产有序的展开。1、接受生产部下达的生产订单,做好投产前的各项准备工作。比如对人员的工艺培训,技术疑难讲解和了解原辅料配备情况等。2、合理的分配生产人员、生产设备,将生产任务落实到各班组。3、组织生产,人员到位率达90%以上,确保生产作业...
fangfang22302025/6/14 11:50:39
​俗话说,买卖不成话不到,话语一到卖三俏,由此可见销售语言的重要性。销售人员主要是靠嘴吃饭的,因此,一名出色的销售人员一定要有一个出色的口才。下文就介绍了提高销售语言的三大技巧,可供参考!一个销售人员要想让产品介绍富有诱人的魅力,以激发顾客的兴趣,刺激其购买欲望,就要讲究语言的艺术。向客户展示你的语言魅力。要注意以下几...
fangfang22782025/6/14 11:44:23
仓库负责人一直强调要做好仓库管理,但是什么样的仓库管理才是好的管理?做到什么水平才算是好的管理?有没有切实有效的指标呢?答案当然是肯定的,没有量化就没有标准,仓库管理的量化考评,能够有效提升仓库的管理效率,解放公司资金,获得最大化的收益。KPI即关键绩效指标,又称主要绩效指标、重要绩效指标、绩效评核指标等,是指衡量一个...
fangfang21902025/6/14 11:17:48
零代码开发助手中自建表单如何实现审核功能? 零代码开发助手中自建表单设计表单模板时,有一个项目为“审核规则”:​​勾选“审核规则”,就会看到:“(审核通过后:系统自动归档并立即生效、用户进行归档操作后才生效)”,以及“表单模板设计”和“审核流程设计”两个按钮。“审核规则”设置方法与低值易耗品、单位车辆预约、预算与报销...
admin20532025/6/14 18:39:55
假如你是一位数据安全重视者,担心本地存储设备损坏或数据丢失,你会遇到什么问题?如何解决?在数字化时代,数据安全是每个人都需要考虑的重要问题。硬盘损坏、误删文件、勒索软件攻击,甚至是意外灾害,都可能导致数据丢失或无法恢复。传统的备份方式可能不够安全,手动管理繁琐,存储空间有限,甚至有被恶意攻击的风险。那么,如何确保你的数...
admin22412025/6/14 16:49:53
有个超棒的开源局域网文件共享工具,叫「Transok」!这玩意儿可太实用啦,不管你用的是Windows系统,还是高大上的macOS系统,它都能提供客户端支持,简直就是跨设备的文件共享小能手,在局域网里不同设备之间快速分享传送文件,那都不叫事儿!它的功能可全乎了,各种文件管理功能一应俱全。你可以轻松地把文件上传到共享空间...
admin16972025/6/14 16:50:18
金蝶云星空不仅支持标准的业务单据功能,还支持很强的自定义功能,而且只需要通过BOS平台实现即可,不需要开发人员进行二次开发实现,我们接下来讲下BOS常用的一些功能。进入BOS现在的金蝶云星空BOS都是协同开发平台,不是本地部署的,是部署在协同开发环境中的额,可以支持在任何地点进行登录开发配置。按照以下截图顺序进入BOS...
admin29402025/6/14 16:50:58
功能:轻量级音频播放器,支持多种格式和自定义播放列表。优点:免费开源,体积小巧、支持MP3、FLAC、OGG等主流音频格式、支持插件扩展,界面简洁但功能丰富适用人群:喜欢纯净听歌体验、追求播放器性能的音乐发烧友系统支持:Windows、Linux、Android资源说明DeaDBeeF是一款专业的音乐播放的工具软件。软...
admin16022025/6/14 16:57:47
​功能:简单易用的开源图像编辑软件,类似简版Photoshop。优点:免费开源,轻量级,界面直观,适合做简单修图和绘画。适合人群:需要简单图片处理,不想学复杂软件的朋友。系统支持:Windows、macOS、Linux。官方网站:http://www.pinta-project.com/​
admin16462025/6/14 16:59:40
功能:开源的界面原型设计和绘图工具,支持拖拽组件做UI原型。优点:免费,功能挺全,适合做流程图、界面草图,轻松上手。适合人群:UI设计师、产品经理、喜欢做原型设计的同学。系统支持:Windows、macOS、Linux。
admin16062025/6/13 22:19:14
在Winform应用程序开发中,异常处理是确保程序稳定性和用户体验的重要环节。尽管我们可以在代码中尽可能地预防错误的发生,但由于各种不可预见的因素,如用户输入异常、资源访问冲突、第三方组件的问题等,异常仍有可能出现。如果不对这些异常进行有效的捕获和处理,可能会导致应用程序崩溃,给用户带来不好的体验,甚至可能导致数据丢失...
admin13582025/6/14 16:51:16
​功能:看图+简单修图的轻量级工具。优点:支持批量重命名、裁剪、压缩、加水印、自带截图工具,替代QQ截图无压力。适合人群:日常看图、简单修图、整理照片的用户。系统支持:Windows下载地址:夸克链接:https://pan.quark.cn/s/c51191c13dd6提取码:kc7d百度网盘链接:https://p...
admin16632025/6/14 17:00:58
功能:MKV(Matroska)视频封装编辑工具,比如合并字幕、音轨。优点:不转码,效率高、无画质损失、操作简单直观,拖进去点几下就能搞定。适合人群:做视频字幕、处理多语言音轨、合并视频资源的用户。系统支持:Windows、Linux、macOS
admin15192025/6/13 22:13:56
功能:把整个网站下载到你电脑上,离线也能浏览,目录结构跟原网站一模一样。优点:操作简单、支持断点续传,下载中断也不怕、可设置过滤规则,比如只下载HTML不下载图片、支持镜像多层链接,很适合深度下载。适合人群:想把网页内容打包带走的同学(比如写论文、资料收集用)、想研究别人网站结构、搭建私有副本的小伙伴、网络不稳定或需要...
admin16112025/6/14 18:17:08
​功能:这是一款专门用来解决文件被锁定、删除不了的问题的软件。能查明哪个程序或者进程锁住了文件,然后帮你解除锁定,强制删除或者解锁。优点:完全免费,无捆绑、界面简单,操作一步到位、支持右键菜单,直接在资源管理器里操作很方便、支持多语言,适合各种用户。适用人群:日常使用电脑遇到文件删不了、移动不了,系统提示“文件被占用”...
admin15592025/6/13 22:06:57
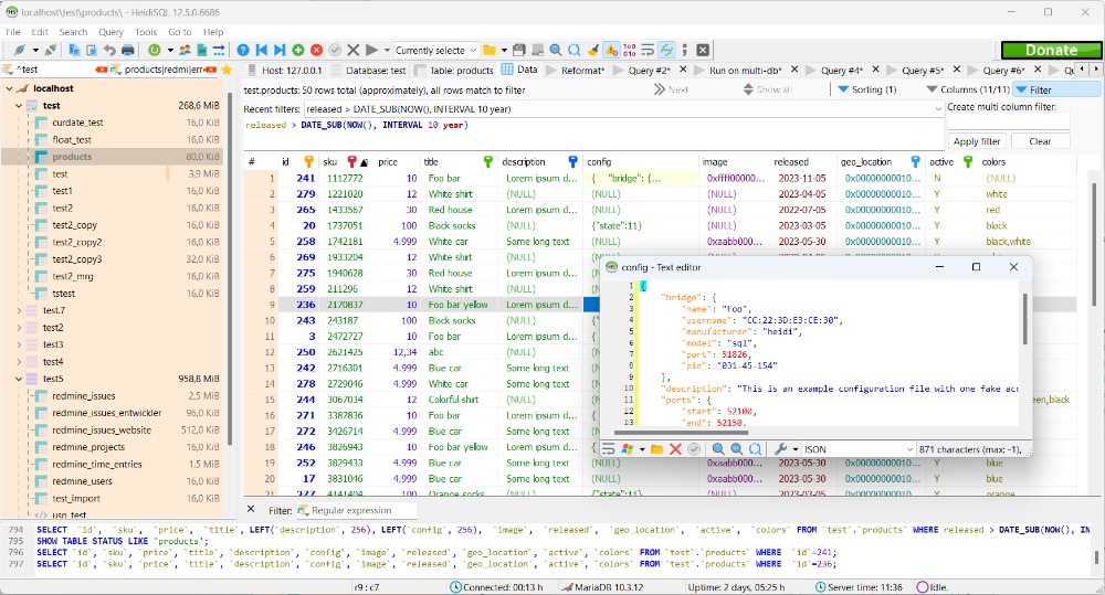
功能:一款功能强大的数据库管理工具,支持MySQL、MariaDB、PostgreSQL和SQLServer。可以用它来浏览数据库、执行SQL语句、导入导出数据,非常适合开发和运维用。优点:免费开源,无广告、界面直观,支持多标签页管理多个数据库连接、操作灵活,支持数据同步、批量编辑、导入导出各种格式、轻量级,启动快,性...
admin19472025/6/14 18:24:18
​功能:这是一款快速又简单的IP地址扫描工具,能帮你扫描局域网或者公网内的IP地址和端口,看看哪些设备在线,还能获取设备名、MAC地址等信息。优点:体积小,启动快,扫描速度贼快、操作非常简单,傻瓜式用法、完全免费开源,没有隐藏收费、跨平台支持,Windows、macOS和Linux都能用。适用人群:网络管理员、IT运维...
admin16832025/6/14 18:23:24
功能:强大的截图和标注工具,支持延时截图、滚动截图、快捷键截屏。优点:免费开源,界面清爽、支持添加箭头、文字、高亮、模糊等标注、可自动上传到图床,省下手动保存的麻烦适用人群:写教程、做文档、经常截图标记的用户系统支持:Windows、Linux、macOS官网:https://github.com/ksnip/ksni...
admin16372025/6/14 18:22:26
功能:音量控制增强工具,可以给每个应用单独调节音量,还能快速切换播放设备。优点:完全免费、无广告、界面美观,操作流畅,深度集成系统托盘、支持快捷调音、设置默认设备,告别原生控制的“拉垮”体验适用人群:经常多软件播放音频的用户、需要控制输出设备的用户系统支持:Windows10/11下载地址:https://soft.3...
admin13982025/6/14 18:25:54
前言嗨,程序员小伙伴们,早上好!今天跟大家分享设计模式中的组合模式,以及在C#中实现组合模式的3种方式。话不多说,直接上正文。核心思想组合模式的核心思想是通过统一接口来处理单个对象(叶子节点)和对象组合(容器节点),使得客户端无需关心操作的是单个对象还是组合对象。结构抽象组件(Component):定义一个接口,表示单...
admin13402025/6/14 16:51:45
本版面共有 1018 页, 25443 篇文章 >> 1 ... 99 100 101 102 103 104 105 106 107 108 109 ... 1018
页码:

Copyright 2010-2025 ClickSun All Rights Reserved